• Work
  • Contact
Menu

sanideos

London
Phone Number
Solving business problems with design thinking

Your Custom Text Here

sanideos

  • Work
    • Offering a personalised touch to every customer
    • Increasing uptake of partner offers
    • Consistent UX - 10+ products & a 500+ team
    • Making 100,000+ travel agents more efficient
    • Familiar but faster
    • Personalized touch to every user
  • Contact
Horizon.png

Consistent UX - 10+ products & a 500+ team

SITA, founded as Société Internationale de Télécommunications Aéronautiques, is the world's leading specialist in air transport communications and IT solutions. 

A suite of products was being developed under a multi-year USD200M+ programme to deliver the next generation of products for the air transport industry.

A 9-member globally distributed UX team supporting over 500+ developers in 5 countries was working on 10+ products. I was leading & managing this team to ensure a consistent & unified user experience across all products. 

Maintaining consistency of look, feel and behaviour across products being developed by multiple vendors in different locations is a challenge. 

A few ways this was addressed: 
- Creating UI standards & guidelines and UI patterns to be followed across product teams
- Evangelising the need for consistent user experience among other teams viz. development, testing, project management & business definition. Creating checklists to make it easy to play their part
- Setting up an enabling project that developed, owned and supported the library of common UI components & frameworks
- Developing specifications for screen layout & usage guidelines for UI components
- Tweaking the UX processes and governance structures 
- Setting up weekly reviews of all UI artifacts from different project teams for compliance to standards
- Defining templates for all UI deliverables and stencils/ widgets for prototyping

Consistent UX - 10+ products & a 500+ team

SITA, founded as Société Internationale de Télécommunications Aéronautiques, is the world's leading specialist in air transport communications and IT solutions. 

A suite of products was being developed under a multi-year USD200M+ programme to deliver the next generation of products for the air transport industry.

A 9-member globally distributed UX team supporting over 500+ developers in 5 countries was working on 10+ products. I was leading & managing this team to ensure a consistent & unified user experience across all products. 

Maintaining consistency of look, feel and behaviour across products being developed by multiple vendors in different locations is a challenge. 

A few ways this was addressed: 
- Creating UI standards & guidelines and UI patterns to be followed across product teams
- Evangelising the need for consistent user experience among other teams viz. development, testing, project management & business definition. Creating checklists to make it easy to play their part
- Setting up an enabling project that developed, owned and supported the library of common UI components & frameworks
- Developing specifications for screen layout & usage guidelines for UI components
- Tweaking the UX processes and governance structures 
- Setting up weekly reviews of all UI artifacts from different project teams for compliance to standards
- Defining templates for all UI deliverables and stencils/ widgets for prototyping

 UX for a large programmes

UX for a large programmes

 Reusable component library - detail of a list picker component created specifically to cater to the needs of the air travel industry

Reusable component library - detail of a list picker component created specifically to cater to the needs of the air travel industry

 Reusable component library - localise-able date picker

Reusable component library - localise-able date picker

 Reusable component library - localise-able date picker component documentation for developers

Reusable component library - localise-able date picker component documentation for developers

 Reusable component library - standardizing pagination across all products

Reusable component library - standardizing pagination across all products

 Interaction patterns - white boarding session for the UX team

Interaction patterns - white boarding session for the UX team

 Documenting common interaction patterns for tasks repeated across products

Documenting common interaction patterns for tasks repeated across products

 Documenting common interaction patterns for tasks repeated across products 

Documenting common interaction patterns for tasks repeated across products 

 Style guide for reusable component

Style guide for reusable component

 Layout guide

Layout guide

 Layout guide

Layout guide

 Layout guide

Layout guide

 Standardizing UI documenation - annotated wireframes

Standardizing UI documenation - annotated wireframes

 UI Standards document

UI Standards document

 Interactive Axure wireframes for customer information management product

Interactive Axure wireframes for customer information management product

 Interactive Axure wireframes for inventory management product

Interactive Axure wireframes for inventory management product

 Annotated Visio wireframes for office management product

Annotated Visio wireframes for office management product

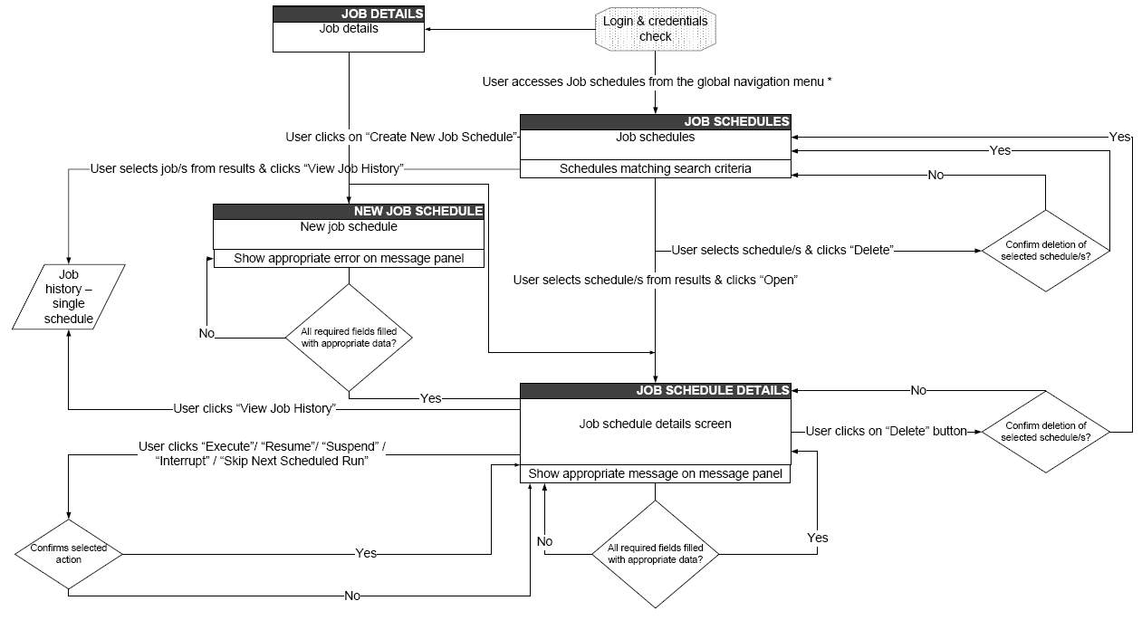
 Task/ screen flow diagrams

Task/ screen flow diagrams

 Reusable Axure components

Reusable Axure components

 Wireframing on Axure

Wireframing on Axure

Powered by Squarespace